FastBull BrokersView
Sign In

GSM

Save

Operating status: SCAM

Website: https://www.gsmfx.net/

Broker violations and abnormal records
  • Sep 07, 2022 BrokersView has Reviewed that GSM is an Unregulated Forex Broker

    GSM claims to be owned and operated by GSM financial group, a financial derivatives broker founded in 2015 and headquartered in Canada with an MSB license issued by the Financial Transactions and Reports Analysis Centre of Canada (FINTRAC). First, when we checked its domain, we found it was created in 2019. So how could it start its business in 2015? It is a red flag here.

    Second, we indeed find a match result to GSM in FINTRAC, but please be informed that FINTRAC is not a regulatory body that regulates entities engaging in forex services. Having an MSB license does not mean having any valid regulations. Besides, we did not find any match results to GSM in the Canadian forex regulator the Investment Industry Regulatory Organization of Canada (IIROC).

    Third, GSM shows a company address in London, United Kingdom. As per United Kingdom law, all firms and individuals offering, promoting, or selling financial services or products in the UK have to be authorized or registered by the UK Financial Conduct Authority (FCA). However, no results are matching GSM in FCA. 

    The truth is that GSM is not under valid regulation by any regulators to do forex. Investors' funds in this broker are unsafe and cannot be protected by any law. Therefore, it is a scam.

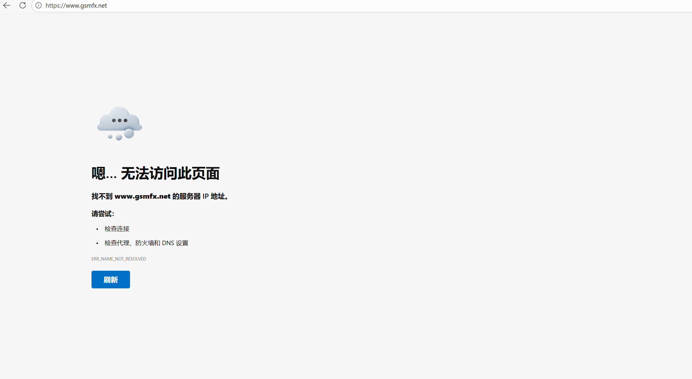
  • Dec 05, 2022 BrokersView has found that GSM is not working

    BrokersView found the domain "https://www.gsmfx.net/" is not working, as most probably it was suspended and it is always a bad sign when broker's website is suspended.

    BrokersView found the domain "https://www.gsmfx.net/" is not working, as most probably it was suspended and it is always a bad sign when broker's website is suspended.
  • Jan 26, 2026 BrokersView has identified that GSM's website is currently offline

    BrokersView found that the domain "GSM" is currently inaccessible. This is widely regarded as a significant red flag, as the suspension of a broker's website often points to underlying regulatory or operational issues.

    BrokersView found that the domain "GSM" is currently inaccessible. This is widely regarded as a significant red flag, as the suspension of a broker's website often points to underlying regulatory or operational issues.

Related Complaints

Q&A

https://www.gsmfx.net/ Regulated?

Mneer basem
Mali
Sep 15, 2022
ANSWER GSM is not a reliable broker for traders even though it states offers that look good to be true. GSM claims to be owned and operated by GSM financial group, a financial derivatives broker founded in 2015 and headquartered in Canada with an MSB license issued by the Financial Transactions and Reports Analysis Centre of Canada (FINTRAC). First, when we checked its domain, we found it was created in 2019. So how could it start its business in 2015? It is a red flag here.Second, we indeed find a match result to GSM in FINTRAC, but please be informed that FINTRAC is not a regulatory body that regulates entities engaging in forex services. Having an MSB license does not mean having any valid regulations. Besides, we did not find any match results to GSM in the Canadian forex regulator the Investment Industry Regulatory Organization of Canada (IIROC).Third, GSM shows a company address in London, the United Kingdom. As per United Kingdom law, all firms and individuals offering, promoting, or selling financial services or products in the UK have to be authorized or registered by the UK Financial Conduct Authority (FCA). However, no results are matching GSM in FCA. The truth is, GSM is not overseen by any regulators. That means your personal data or your funds in this broker are unsafe and cannot be protected by any law. We would recommend traders stay away from unregulated brokers like GSM and trade with licensed brokers.
See more

comments

Be the first to review.
Rate and Review

Your review