FastBull BrokersView
Sign In

Cryptoxphere

Save

Operating status: SCAM

Website: https://www.cryptoxphere.com/

Broker violations and abnormal records
  • Jun 05, 2023 The UK FCA issued a warning against Cryptoxphere

    On June 6, 2023, the Financial Conduct Authority (FCA) issued a warning against Cryptoxphere, believing this broker might be providing financial services or products without proper authorization: https://www.fca.org.uk/news/warnings/cryptoxphere

    On June 6, 2023, the Financial Conduct Authority (FCA) issued a warning against Cryptoxphere, believing this broker might be providing financial services or products without proper authorization: https://www.fca.org.uk/news/warnings/cryptoxphere
  • Jun 08, 2023 BrokersView has reviewed that Cryptoxphere is an unregulated broker

    While Cryptoxphere claims to be regulated by the US Securities and Exchange Commission (SEC), no entries matching this broker can be found in the SEC register. Furthermore, Cryptoxphere provides investment services for forex and derivatives trading, the financial activities required to be regulated by the National Futures Association (NFA). However, no corresponding data exist in the NFA register either. Therefore, Cryptoxphere is operating outside the regulatory framework. 

    Cryptoxphere mentioned a different domain and purports that the broker at the domain is regulated by the Investment Industry Regulatory Organization of Canada (IIROC) and that this domain's benefits belong to Cryptoxphere. First of all, the domain is unavailable, raising doubts about its authenticity. Secondly, both Cryptoxphere and the broker at the domain can not be found in the IIROC registry. As a result, the statement about regulatory status is a lie.

    In addition, the Financial Conduct Authority (FCA) adds Cryptoxphere to its warning list for offering financial services or products in the absence of proper authorization.

    In essence, Cryptoxphere is not regulated by any governing body. Entrusting this broker with investors' funds is highly risky, as there are no legal protections in place to safeguard the funds. It is unequivocally a scam.

    While Cryptoxphere claims to be regulated by the US Securities and Exchange Commission (SEC), no entries matching this broker can be found in the SEC register. Furthermore, Cryptoxphere provides investment services for forex and derivatives trading, the financial activities required to be regulated by the National Futures Association (NFA). However, no corresponding data exist in the NFA register either. Therefore, Cryptoxphere is operating outside the regulatory framework. Cryptoxphere mentioned a different domain and purports that the broker at the domain is regulated by the Investment Industry Regulatory Organization of Canada (IIROC) and that this domain's benefits belong to Cryptoxphere. First of all, the domain is unavailable, raising doubts about its authenticity. Secondly, both Cryptoxphere and the broker at the domain can not be found in the IIROC registry. As a result, the statement about regulatory status is a lie.In addition, the Financial Conduct Authority (FCA) adds Cryptoxphere to its warning list for offering financial services or products in the absence of proper authorization.In essence, Cryptoxphere is not regulated by any governing body. Entrusting this broker with investors' funds is highly risky, as there are no legal protections in place to safeguard the funds. It is unequivocally a scam.
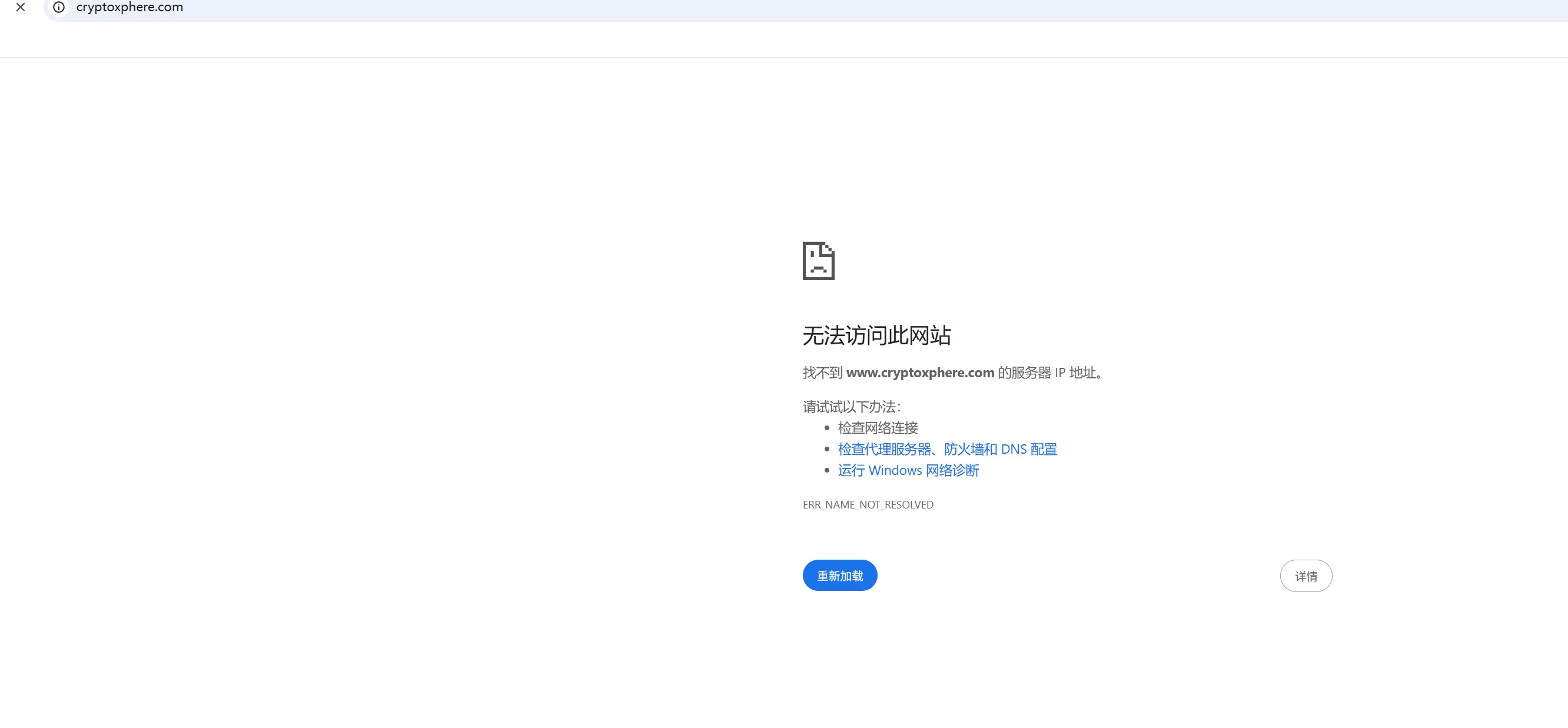
  • Jan 25, 2026 BrokersView has identified that Cryptoxphere's website is currently offline

    BrokersView found that the domain "Cryptoxphere" is currently inaccessible. This is widely regarded as a significant red flag, as the suspension of a broker's website often points to underlying regulatory or operational issues.

    BrokersView found that the domain "Cryptoxphere" is currently inaccessible. This is widely regarded as a significant red flag, as the suspension of a broker's website often points to underlying regulatory or operational issues.

Related Complaints

Q&A

Which country can people use Cryptoxphere to trade?

Dresdner Vincent
Eritrea
Aug 08, 2023
ANSWER Regardless of which country it offers services to, we strongly suggest you avoid trading with Cryptoxphere, a fraudulent platform.While Cryptoxphere claims to be regulated by the US Securities and Exchange Commission (SEC), no entries matching this broker can be found in the SEC register. Furthermore, Cryptoxphere provides investment services for forex and derivatives trading, which are required to be regulated by the Commodity Futures Trading Commission (CFTC) and the National Futures Association (NFA). However, no corresponding data exist in the NFA register either. Therefore, Cryptoxphere is operating outside the regulatory framework.What's more, Cryptoxphere mentioned a different domain and purports that the broker at the domain is regulated by the Investment Industry Regulatory Organization of Canada (IIROC) and that this domain's benefits belong to Cryptoxphere. First of all, the domain is unavailable, raising doubts about its authenticity. Secondly, both Cryptoxphere and the broker at the domain can not be found in the IIROC registry. As a result, the statement about regulatory status is a lie.In addition, the Financial Conduct Authority (FCA) adds Cryptoxphere to its warning list for offering financial services or products in the absence of proper authorization. You can read the full warning here.In essence, Cryptoxphere is a scam. It comes with significant risks, such as financial losses and identity theft, which could be financially and personally devatstating. Without regulatory oversight, investors are not protected by rules from fraud or theft. As such, we strongly suggest investors stay away from unlicensed brokers like Cryptoxphere and instead choose a fully regulated one.
See more

comments

Be the first to review.
Rate and Review

Your review